软件展示
5118站长工具是一款非常好用的数据插件,为站长们提供更好的seo服务,右侧功能键非常方便的给用户提供了各种数据查询分析,如权重查询,排名分析,查百度收录等,当然极光小编为大家带来了插件安装教程,更多精彩插件等你来查看!
5118数据插件介绍:
为了各位站长宝宝更好的使用5118这款seo插件,在此整理了功能教程给大家。尽情掳走,感谢各位对5118的支持!5118这个工具箱主要给站长和SEO从业人员提供各类搜索引擎的网站排名趋势图,即时查询:关键词排名、页面链接收录、页面断链、Nofollow检测等功能。在浏览器打开网站,各类SEO的相关信息自动显示在浏览器的右侧。

5118插件功能:
1、新增百度排名优化难度系数分析
5118插件又开挂啦,新增了一个强大的百度增强功能,百度优化难易度解析,丰富而全面的数据分析,
一目了然的看到百度搜索结果中各排名站点SEO情况及SEO机会,大大节省对竞争对手的分析时间,
打开5118插件开关页,或在百度搜索页面开启SEO难易度即可看到

2、新增伪原创功能
5118网页版伪原创功能上线,收到大家广泛好评。现插件版也升级加入伪原创功能啦!
赶紧打开控制面板试一试,任意网页划词选择,即可生成伪原创内容!

3、新增违规词功能
通过大数据监测获取最新最全的广告、暴恐、**、政治、低俗等各类敏感词和违规词,
并实时更新。为大家AI赋能,节省内容审核的人力成本和提高工作效率,躲避风险。

5118插件怎么使用?
1.下载安装文件
下载压缩包插件,然后存放到(例如:D盘)解压
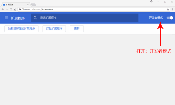
2.打开浏览器拓展安装页面
复制chrome://extensions,并粘贴到地址栏,按回车键进入扩展中心页面。在扩展中心打开右上角的【开发者模式】按钮

3.安装插件
点击左上角“加载已解压的扩展程序”,在文件夹弹框窗口中选中刚解压的文件存放位置。点击确定即可。

更新日志:
1、同域名下导出结果混乱,数据存储共享等问题
2、石墨右边功能受插件覆盖影响不能正常使用
3、插件功能栏偶尔出现在中间
4、qq邮箱插件推出后有空白
5、隐藏百度广告后自动刷新弹出广告
6、鼠标查排名导出数据新增URL
7、新增网站查排名导出URL,读取百度排名URL
热门文章
roblox手模拟器
Roblox手模拟器:虚拟手部交互的创新探索 Roblox手模拟器是一种在Roblox平台中模拟玩家手部动作的虚拟组件,其核心目标是通过模拟手指、手掌等部位的动态变化,增强角色与虚拟环境的交互体验。该组件通过程序化控制手部姿态和动作,让玩家在游戏中能够更自然地完成抓取、放置
不需要电脑的战地模拟器
不需要电脑的战地模拟器:移动与沉浸式体验的新范式 随着科技发展,战地模拟器不再局限于传统电脑平台,而是向移动端、VR/AR及实体模型等方向拓展。这类模拟器通过脱离电脑的束缚,为用户提供更灵活、更沉浸的体验空间。 其核心优势在于便携性与沉浸感的平衡。移动设备模拟器
pacific模拟器
在当今数字时代,模拟器成为了许多人学习和娱乐的重要工具之一。其中,Pacific模拟器因其独特的功能和广泛的适用性而备受关注。 Pacific模拟器是一款功能强大的模拟软件,它能够模拟各种真实环境,为用户提供身临其境的体验。无论是用于教育、培训还是娱乐,Pacific模拟器都能
丹模拟器
丹模拟器:虚拟世界的精准映射与交互探索 丹模拟器是一种用于构建和模拟复杂虚拟环境的工具,它通过数字模型和算法重现现实世界中的物理现象、行为模式和交互逻辑。在虚拟现实、游戏开发、科学研究等领域,丹模拟器扮演着关键角色,为用户提供了沉浸式体验和实验平台。 其核心
3D蚂蚁模拟器无限皮肤
在数字世界的广阔天地中,3D蚂蚁模拟器以其独特的魅力吸引着无数爱好者和研究者。这款模拟器不仅提供了一个虚拟环境,让用户可以观察蚂蚁的行为和生态,还引入了无限皮肤的概念,为用户体验增添了无限的可能性。 3D蚂蚁模拟器通过高度逼真的三维图形和细致的动画效果,让用户
Namoi模拟器
在当今数字化的时代,模拟器成为了许多爱好者、游戏开发者以及研究人员不可或缺的工具。其中,Namoi模拟器以其独特的功能和广泛的适用性,受到了广泛关注。Namoi模拟器不仅能够模拟各种硬件环境,还能为用户提供一个高效、便捷的开发平台。 对于那些对游戏开发感兴趣的人来说
codxbox模拟器
在当今数字时代,游戏已成为人们休闲娱乐的重要方式之一。而随着技术的不断发展,游戏模拟器也应运而生,为玩家们带来了更加丰富的游戏体验。CODXbox模拟器便是其中一款备受关注的模拟器。 CODXbox模拟器是一款专门为Xbox游戏设计的模拟器,它允许玩家在电脑或其他设备上运行